Skip to main navigation Skip to main content Skip to page footer

Geräteverwaltung im Bau – Disposition & Verrechnung mit System

Die Software für die Geräteverwaltung von Baustellengeräten

Unser Modul unterstützt die zentrale Steuerung und Abrechnung sämtlicher Baustellengeräte – unabhängig von Ihrer Unternehmensgröße. Sie behalten Auslastung, Verfügbarkeiten und Wirtschaftlichkeit jederzeit im Blick und schaffen eine verlässliche Grundlage für fundierte Entscheidungen. Die benutzerfreundliche Oberfläche ermöglicht eine schnelle Einarbeitung und effiziente Abläufe im Tagesgeschäft.

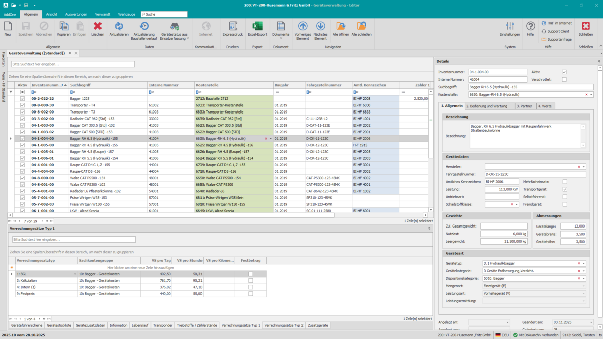
Einzel-, Mengen- und Leistungsgeräte werden strukturiert verwaltet und sind vollständig in die Kosten- und Leistungsrechnung integriert. Verrechnungen nach BGL, BAL oder individuellen Sätzen lassen sich flexibel abbilden. Über die Disposition planen Sie Standorte, Einsatzzeiten und Ressourcen transparent. Gerätekonto, Wartungsübersichten und Lebenslaufakten sichern die Nachvollziehbarkeit über Nutzung, Zustand und Kostenentwicklung. Variable Layouts, PDF-Ausgaben sowie Excel-Import und -Export bieten zusätzliche Flexibilität in der Dokumentation. Alle relevanten Stammdaten – von Projekten bis Artikeln – stehen zentral zur Verfügung.

Vorteile auf einen Blick:

  • Zentrale Steuerung, Disposition und Abrechnung von Baugeräten 
  • Transparente Auslastung und Verfügbarkeit 
  • Flexible Verrechnung nach BGL, BAL oder individuellen Sätzen 
  • Wartungsübersichten und Lebenslaufakten im System 
  • Vollständige Integration in die Kosten- und Leistungsrechnung

Beratungscheck & Demo vereinbaren.

Behalten Sie Ihre Baugeräte wirtschaftlich im Griff.

Mit Pro-Bau/S® AddOne steuern Sie Einsatz, Verrechnung und Kostenentwicklung zentral im System. So schaffen Sie Transparenz über Auslastung und Wirtschaftlichkeit und treffen fundierte Entscheidungen auf Basis aktueller Daten.

Geräte mobil erfassen – zentral abrechnen

Für die mobile Erfassung von Gerätestunden und Einsätzen auf der Baustelle steht die AppOne Geräteerfassung zur Verfügung. Während AddOne Disposition, Verrechnung und Auswertung übernimmt, liefert AppOne die Gerätedaten direkt vom Einsatzort ins System.

Zur mobilen Geräteerfassung mit AppOne

Leistungsmerkmale

  • Zentrale Geräteverwaltung und Abrechnung
    • Einzelgeräte und Mengengeräte
    • Leistungsgeräte
    • Materialverrechnung
  • Volle Integration in das Modul Kostenrechnung
  • Verrechnung nach BGL, BAL oder eigenen Verrechnungssätzen
  • Gerätedisposition
    • Standort
    • Mietdauer
    • Mietliste
  • freier Aufbau des Gerätestamms (mit Zugriff auf BGL / BAL)
  • Gerätekonto
    • mit Auslastung
  • Auswertungen und Übersichten
  • Wartungsübersichten für Geräte, Maschinen
  • Lebenslaufakten für Geräte, Maschinen
  • Layoutgestaltung über variable Parametersteuerung
    • Freie Formulardesigner und freie Belegauswahl
  • Ausdrucke auch als PDF-Dokumente möglich
  • Excel-Import und -Export (Funktionalität)
  • Zugriff auf die zentralen Stammdaten (Projekte, Artikel, Geräte,
    Textbausteine etc.)

Kundennutzen

  • Schnelle Verrechnung und Belastung
  • Aktuelle Baustellenergebnisse
  • Transparente Information 

Sie haben Fragen? Wir sind gerne für Sie da.

Kundenberatung / Vertrieb
Fon: 05 21 / 9 28 70-0
Mail: info@probau-s.de 

Oder füllen Sie direkt unseren Beratungscheck aus!

Beratungscheck & Demo vereinbaren.

Häufig gestellte Fragen zur Geräteverwaltung im Bau

Über die integrierte Gerätedisposition planen Sie Standorte, Einsatzzeiten und Mietdauern transparent im System. Auslastung und Verfügbarkeit sind jederzeit einsehbar, sodass Ressourcen effizient eingesetzt werden können.

Einzel-, Mengen- und Leistungsgeräte lassen sich flexibel nach BGL, BAL oder individuellen Verrechnungssätzen abrechnen. Die Zuordnung zu Projekten und Kostenstellen erfolgt strukturiert und nachvollziehbar.

Wartungsübersichten und digitale Lebenslaufakten dokumentieren Nutzung, Instandhaltung und Zustandsentwicklung von Geräten. So behalten Sie langfristig den Überblick über Einsatzhistorie und Wirtschaftlichkeit.

Ja. Das Modul ist mit der Kosten- und Leistungsrechnung verknüpft. Projektdaten, Artikel und weitere Stammdaten stehen zentral zur Verfügung, wodurch doppelte Eingaben vermieden werden.

Gerätekonten, Auslastungsübersichten und weitere Auswertungen lassen sich individuell darstellen und als PDF oder Excel-Datei ausgeben. Variable Layouts ermöglichen eine Anpassung an betriebliche Anforderungen.

Die Geräteverwaltung ist sowohl für kleinere Betriebe als auch für größere Unternehmen geeignet. Die strukturierte Benutzerführung und flexible Parametereinstellungen ermöglichen eine Anpassung an unterschiedliche Organisationsstrukturen.